首页
博彩源码
彩票源码
电子游戏源码
棋牌源码
区块链源码
交易所源码
投资理财源码
商业源码
登录
全站
商业源码
电子游戏源码
彩票源码
博彩源码
棋牌源码
投资理财源码
区块链源码
交易所源码
未分类
通讯录系统源码/TXL通讯录源码/前端源码
资源分类:
商业源码
浏览热度: (3)
发布时间: 2026-03-12
最近更新: 2026-03-12
本资源需权限下载
普通用户:
2500RMB
VIP会员:
免费
永久会员:
免费
购买下载权限
开通会员
详情介绍
常见问题
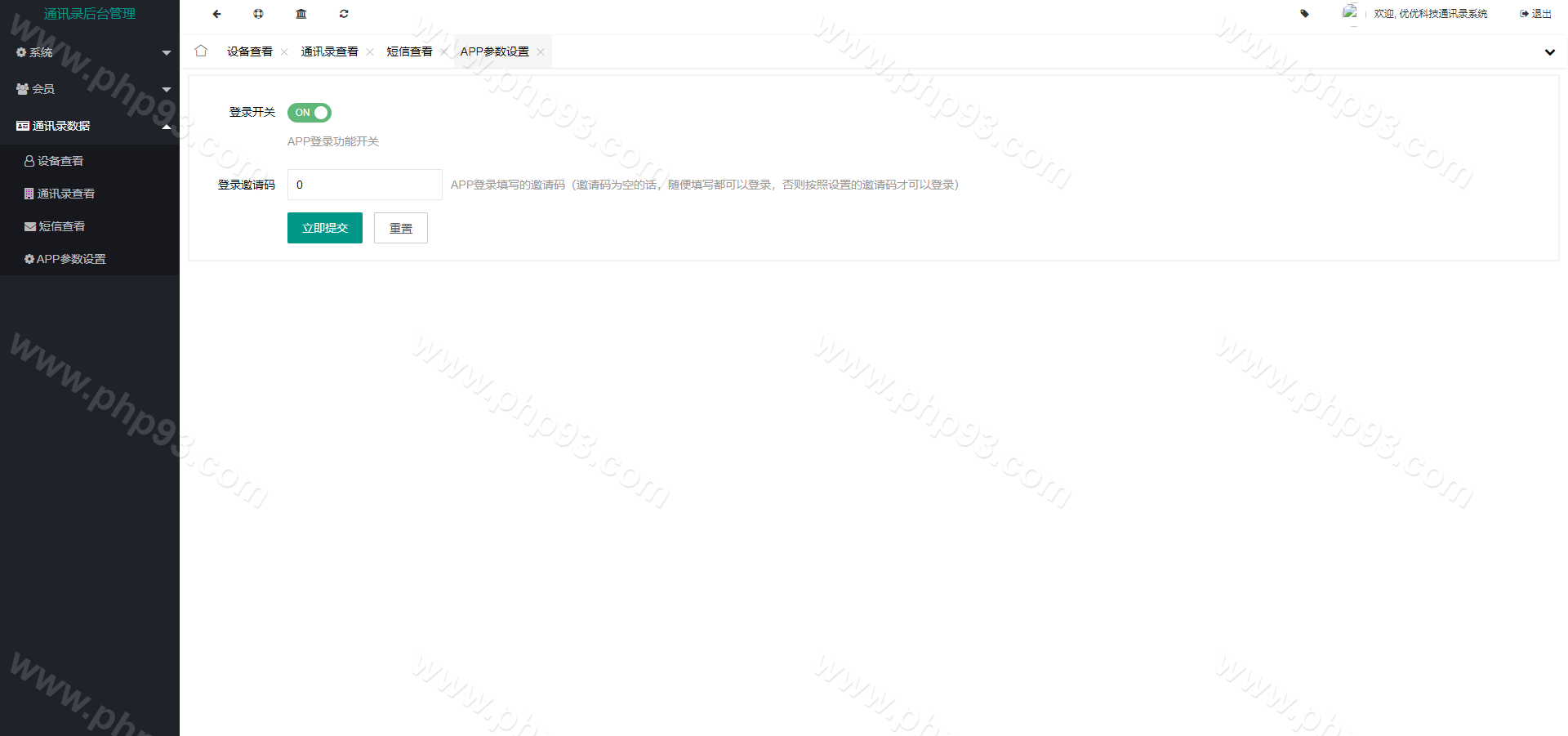
此套通讯录系统,前端是APP源码,后端thinkphp框架
本站所有源码都是站长亲测过才上架的,开通会员可以免费下载!
网站源码都是可以用的吗?
本站程序都是经过站长亲测过的,放心下载使用! 不懂了可以联系站长!
开通VIP会员后就可以下载吗?
只要开通本站会员永久可以随意下载全站程序!无需再进行任何支付!
站长是一个源码爱好者,希望交到更多朋友!
网站不玩套路,会员价格随着资源的稀有程度之后一直往上涨,站长会用网站收益去购买更高价值的源码并对其进行深度测试然后分享到网站,为了能长久运营本站,希望大家珍惜本站如果搬运请说明来源,这里先谢过同行了,还有也希望如果有好的源码可以找站长免费兑换会员!
上一篇
WhatsApp盗号源码/快产码WS盗号源码/网页版盗Ws系统源码/Java全开源
下一篇
彩票走势图源码/排列三3D走势图源码/开奖网源码/邀请注册
相关文章
VIP
商业源码
全新开发假飞机系统源码/假TG源码/假电报源码/钱包地址更换系统/假telegram源码
此套是全新开发的假飞机系统,非网上泛滥的系统 前端单手机端,带官网下载页面,后端...
VIP
商业源码
多语言印度红绿灯源码/多级分销裂变/前端uinapp/后端vue
此套红绿灯是别人定制运营下来的,非市面上的FastAdmin框架 源码前端uin...
VIP
商业源码
小呆支付中油好客e站通道/三方支付源码/中油好客
系统为中油好客e站通道插件,直接覆盖小呆支付系统或者后台导入插件即可使用 中油接...
VIP
商业源码
海外多语言H5聊天室源码/即时通讯源码/H5聊天室源码/在线聊天
多语言聊天室系统,可当即时通讯用,系统默认无需注册即可进入群聊天,全开源
最新热门源码
1
JAVA版飞机Telegram网页盗号源码/盗飞机号/盗TG号源码/一键登录/提取代码/二次密码/验证账号
2
新版发卡商城授权盗U系统源码/授权秒U系统源码/IM无提示/trc链授权盗U源码
3
全新多模版4链盗U系统源码/usdt授权秒U源码/抖阴盗U源码/usdt钱包盗U源码
4
黑色UI版多语言亚新体育源码/包网源码/综合盘源码/新增余额宝借贷抢红包轮盘完整运营版+视频搭建教程
5
幸运28开奖网源码/加拿大28走势图源码/幸运28计划网/开奖预测网源码
6
usdt暗雷盗U系统源码/usdt授权秒U源码/抖阴盗U源码/单独代理后台三级分佣
7
uinapp版质押秒U系统源码/usdt授权盗U系统源码/质押返息
8
四季体育源码/包网菠菜系统/综合盘源码/带usdt支付前端vue后端node.js开发
9
最新发卡秒U系统源码/4链usdt授权/发卡盗U源码/电报机器人通知
10
多语言仿okx欧意交易所源码/币币合约/秒合约/锁仓挖矿/申购
11
新版仿飞天娱乐彩票源码/江湖娱乐彩票源码/加拿大28/开奖预设/单独房间
12
多乐彩票源码/彩票系统源码双玩法/分红契约洗码/后台可控/三主题模板
13
问鼎娱乐源码/综合盘源码/全部开源前端VUE+后端PHP独立代理支持USDT在线支付
14
网狐棋牌系列/乐博互娱棋牌源码/全套金币电玩棋牌组件/双端完整
15
uniapp双语言反波胆系统源码/博乐反波胆源码/球盘源码/足球下注系统源码
首页
用户中心
开通会员
TG客服
首页
TG客服
开通会员
我的