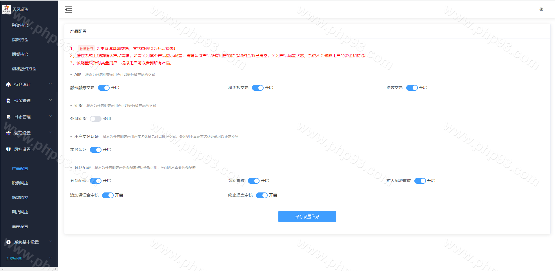
全新修复两融股票交易系统,开发语言是Java框架结构spring前台vue构架

附带完整前端vue源码后端java纯源码

系统分电脑网页端,手机双端,支持打包APP,有代理单独后台

前端新增期货交易,K线数据完整对接,分时走势正常

本站所有源码都是站长亲测过才上架的,开通会员可以免费下载!