全新二开的反波胆系统,前端使用uinapp开发带源码

系统二开ui娱乐综合平台,有ng接口需要自己更改密钥

前端Uniapp,后端php,源码全开源可二开

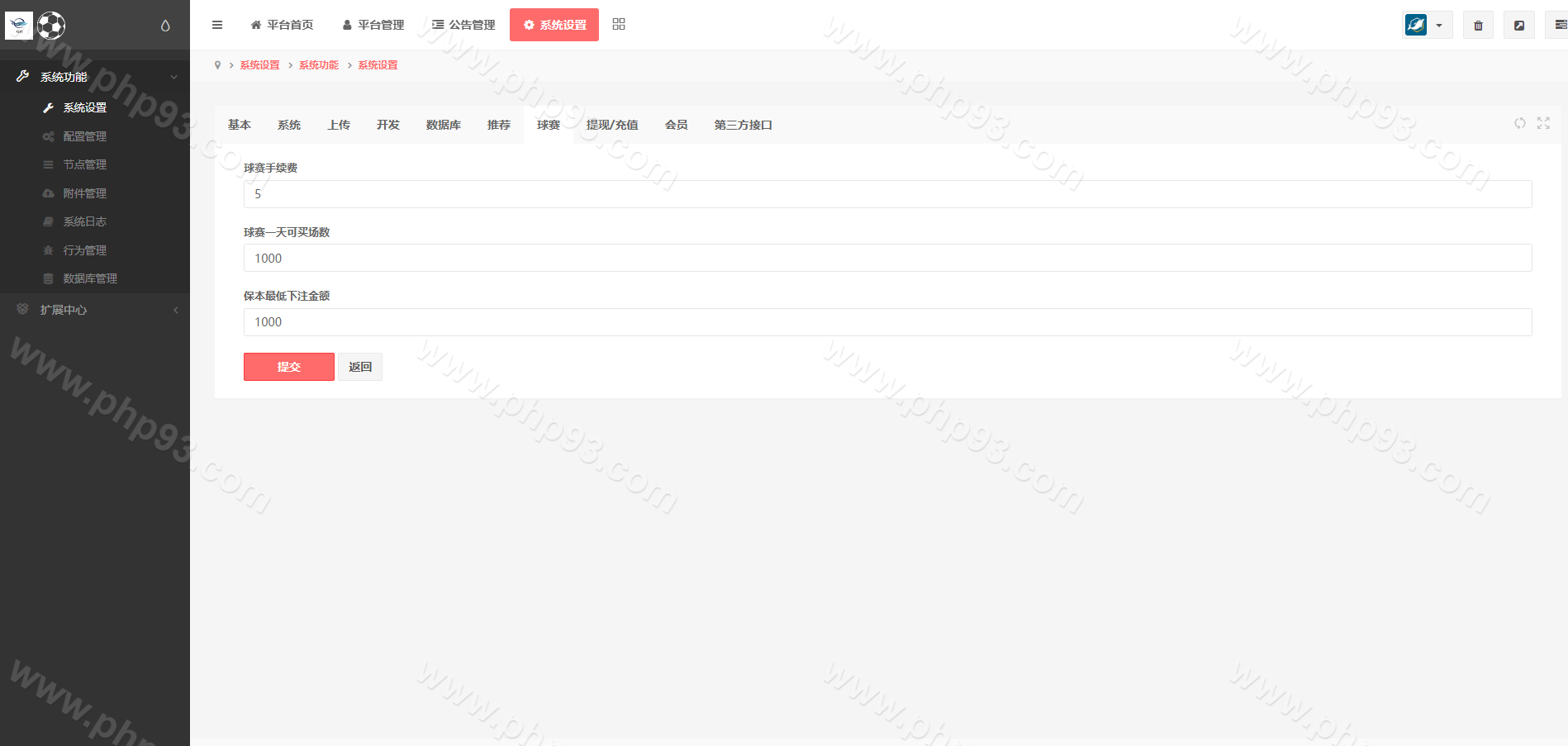
赛事、赔率比分、开奖、全自动采集,单独的采集系统

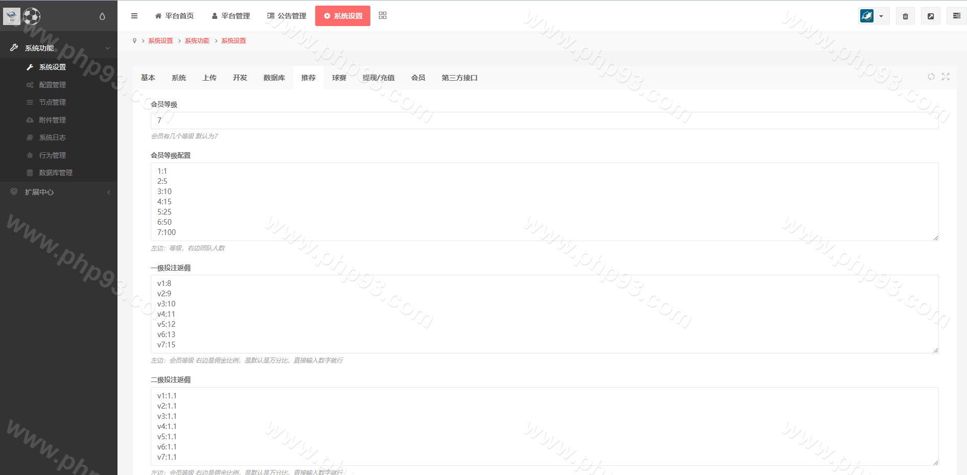
支持用户余额互转,充值方式有银行卡、usdt、口令红包、易支付,ng钱包互转余额,后台带回收功能

本站所有源码都是站长亲测过才上架的,开通会员可以免费下载!